装机吧 - 系统装机大师 最简单易用的系统重装工具,让我们一起装机吧!支持 Windows XP、7、8、 10 原版镜像安装。支持 U 盘 PE 制作、PE 联网等多种功能选择。
  • 立即下载
  • 已下载:1000000+
    版本:12.6.48.1900 | 大小:31MB
当前位置:首页 > win10
您的位置:首页 > win10
鼠标加速,详细教您鼠标加速怎么关
装机吧 2018年07月24日 09:34:00

我们在使用电脑的时候经常都会需要使用到鼠标,所以对于鼠标的相关知识我们应该要了解的多一些。所以今天小编就来给你们讲讲鼠标加速要怎么关,感兴趣的小伙伴们就接着看下去吧~

小伙伴们,小编听说你们想要知道鼠标加速怎么关闭,干嘛不早说呢,小编我这儿就有关闭鼠标加速的方法呀。来来来,小伙伴们快来,接着往下看,小编的方法就在文章的后面~

1.MAC的设置:打开“系统偏好设置”。

关掉鼠标加速

关掉鼠标加速电脑图解-1

2.找到鼠标选项,WINDOWS系统则是键盘和鼠标选项。

关掉鼠标加速

关掉鼠标加速电脑图解-2

3.进入后即可根据需要增加或减少鼠标移动速度。

鼠标加速

鼠标加速电脑图解-3

4.WINDWOS的设置:从开始菜单选中“系统”项并打开。(控制面板)

鼠标加速怎么关

鼠标加速怎么关电脑图解-4

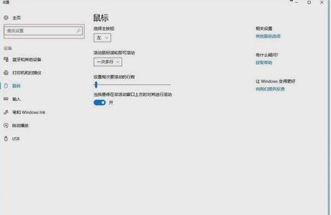
5.然后在“查找设备”里输入“鼠标”,打开鼠标设置。

关掉鼠标加速

关掉鼠标加速电脑图解-5

6.然后点击“其他鼠标选项”,即可打开鼠标速度设置界面咯。这就是解决方法啦~~

关闭鼠标加速

关闭鼠标加速电脑图解-6

喜欢22
热门搜索
相关视频
装机吧在线重装 Window 11 教程
装机吧在线重装 Window 10 教程
猜你喜欢
win10电脑.chm文件怎么打开
2021/03/24
windows10 更新如何关闭
2021/10/12
win10企业版激活方法介绍
2021/12/10
如何重装win10系统教程
2021/10/22
Win10家庭版如何升级到Win10专业版..
2021/12/22
华硕电脑重装系统按哪个键进入bios..
2021/05/29

鼠标加速,详细教您鼠标加速怎么关

分类:win10    发布时间: 2018年07月24日 09:34:00
播放 2018年07月24日 09:34:00
小伙伴们,小编今天来给你们说说关于电脑的配件之一,鼠标的相关知识.那就是关于关闭鼠标加速怎么关,小伙伴们想知道吗?想知道的话,就快和雄辩接着往下看吧~来看看关闭鼠标加速怎么关闭.

我们在使用电脑的时候经常都会需要使用到鼠标,所以对于鼠标的相关知识我们应该要了解的多一些。所以今天小编就来给你们讲讲鼠标加速要怎么关,感兴趣的小伙伴们就接着看下去吧~

小伙伴们,小编听说你们想要知道鼠标加速怎么关闭,干嘛不早说呢,小编我这儿就有关闭鼠标加速的方法呀。来来来,小伙伴们快来,接着往下看,小编的方法就在文章的后面~

1.MAC的设置:打开“系统偏好设置”。

关掉鼠标加速

关掉鼠标加速电脑图解-1

2.找到鼠标选项,WINDOWS系统则是键盘和鼠标选项。

关掉鼠标加速

关掉鼠标加速电脑图解-2

3.进入后即可根据需要增加或减少鼠标移动速度。

鼠标加速

鼠标加速电脑图解-3

4.WINDWOS的设置:从开始菜单选中“系统”项并打开。(控制面板)

鼠标加速怎么关

鼠标加速怎么关电脑图解-4

5.然后在“查找设备”里输入“鼠标”,打开鼠标设置。

关掉鼠标加速

关掉鼠标加速电脑图解-5

6.然后点击“其他鼠标选项”,即可打开鼠标速度设置界面咯。这就是解决方法啦~~

关闭鼠标加速

关闭鼠标加速电脑图解-6

栏目:win10 阅读: 2018/06/21
装机吧一键重装系统

版权所有 © 2012-2020 保留所有权利